初めに
今回はMacbookにHomebrew経由でComfyUIをインストールする手順を紹介します。
ローカルPC(ノートPC)で画像を生成できるかどうかを確かめることが目的です。
ComfyUIとは
簡単に言えば「画像生成AIをノードベースで操作するGUI」です。
githubからクローンして、自分のPCでサーバーを立て、ブラウザでアクセス、という方法もありそう。
しかし、公式ドキュメントを読むと依存関係がどうのとか書いてあり、面倒なことになったら嫌なので、ここではDesktop Application版をインストールしていきます。
環境
- MacBook Air
- チップ:Apple M3
- メモリ:16GB
- macOS:Sequoia 15.6.1
インストール方法
macOSで使えるパッケージマネージャHomebrew経由でインストールしていきます。
Homebrewにこだらわなくても、ダウンロードページからインストール可能なようです。
Homebrewのバージョンは4.6.17です。
brew install comfyuiあまり時間かからずにインストールできます。
アプリケーションからComfyUIを起動すると、setupがあります。
ここでは、Apple Metalを選択します。

セットアップが完了すれば使えるようになります。
画像生成を試す
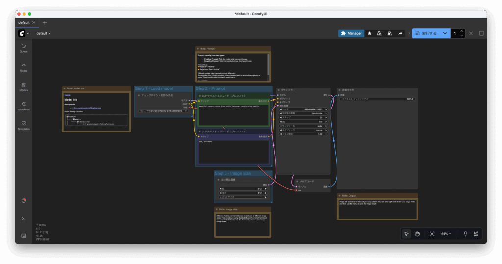
チュートリアル的に用意されているテンプレートを使います。

画面左のメニューからTemplates>Getting Startedを開き、画像生成を選択します。
紫のガラス瓶の画像のものです。
ワークフローが表示されました。

右上の実行ボタンを押すと実行されます。

出力された画像がこちらです。
だいたい20秒ほどで生成されました。
保存先はComfyUI>outputというディレクトリになっています。
おわりに
無事に、ノートPCで現実的な時間で動くことが確認できました。
いくつかプロンプトを試しましたがイマイチなので、今後はモデルを変えてみたいです。

コメントを残す